
Directoarea noastră de vânzări Eva Mureșan te va ajuta să afli în ce măsură Vilicotel este ceea ce cauți pentru afacerea ta.

În centrul programului Vilicotel se află calendarul interactiv – conceput pentru acces rapid la aproape toate funcționalitățile. Pentru a creea o rezervare nouă trasezi cu mouse-ul în calendar durata corespunzătoare și completezi informațiile clientului în fereastra care se deschide, sau doar selectezi clientul – dacă acesta a mai vizitat hotelul în trecut.
VEZI REZERVĂRILE DINTR-O SINGURĂ PRIVIRE
CHECK-IN ȘI CHECK-OUT DINTR-UN SINGUR CLICK.

NAVIGARE RAPIDĂ LA ORICE DATĂ SAU INTERVAL DE TIMP DORITE
VEZI RAPID INFORMAȚIILE DESPRE REZERVĂRI, PLĂȚI SAU CURĂȚENIE.
Simplifică ciclul de viață al rezervărilor prin automatizarea și organizarea procedurilor aferente într-un mod intuitiv.

Prelungești sau reduci durata cazărilor prin trasare cu mouse-ul pe ecran, adaugi rezervări individuale sau de grup, check-in, check-out, vizualizezi graficul de curățenie, și multe altele – fiecare dintr-un singur click.
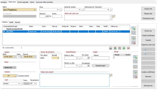
Vezi sau modifici detaliile unei rezervări prin dublu-click pe rezervare, direct în calendar. Poți edita toate aspectele unei rezervări, de la datele clienților, tarif sau cameră, până la operațiuni avansate precum împărțire rezervare sau transfer în altă cameră – și multe altele.


Poți filtra rezervările după o multitudine de factori: intervale de timp prestabilite sau flexibile, clienți, cazări și plecări în ziua curentă, tipul de pensiune, rezervări cu masă inclusă, sau chiar și în funcție de zilele de naștere ale clienților cazați.
Indiferent dacă este vorba despre rezervări, cazări în curs de desfășurare, plecări sau camere blocate, găsești informațiile de care ai nevoie ușor și rapid.
Poți modifica oricând codurile de culoare preexistente în program, conform cu propriile preferințe.


Rezervările primite prin Booking engine sau prin Channel manager sunt notificate automat în program, imediat după ce sunt făcute de către clienți. Tot ce îți rămâne de făcut este să asociezi fiecăreia dintre ele un număr de cameră.
Creezi rezervări prin trasare cu mouse-ul în calendarul interactiv sau prin introducerea manuală a duratei de ședere. Asociezi un client existent din baza de date sau creezi o fișă de client nouă - firmă sau persoana fizică. Selectezi camera, tariful și adaugi observații.
Preiei în program dintr-un singur click rezervările din pagina web a unității tale turistice sau pe cele primite din platformele de rezervări, prin integrarea cu modulele de Booking engine și Channel manager.
Modifici dintr-un singur click ciclul de ședere al oaspeților în hotel: rezervare, check-in și check-out, cu asocierea automată a unor coduri de culoare specifice pentru identificarea rapidă a informațiilor în calendar.
Necesarul de menaj poate fi actualizat rapid, fie per cameră, fie prin selectarea mai multor camere odată. Camerele pot fi filtrate în funcție de starea menajului, iar lista rezultată poate fi imprimată pentru a fi înmânată personalului de curățenie.
Dispui de o sumedenie de filtre pentru a găsi rapid camerele în funcție de criteriile tale: număr, tip, situația menajului, camere libere, rezervate sau cu cazare în desfășurare, cazare în ziua curentă, plecări în ziua curentă, și altele.
Camerele care necesită intervenții pentru reparații sau renovare pot fi marcate cu un status și o culoare specifice, pe orice durată ai nevoie, devenind automat indisponibile pentru rezervări.
Identifici rapid rezervările, cazările în curs de desfășurare, plecările și camerele blocate prin codurile de culoare specifice fiecărei acțiuni. Poți personaliza codurile de culoare după propriile preferințe.
Vezi rezervările și disponibilitatea dintr-o singură privire în calendarul interactiv. Acces rapid către funcționalități, direct din calendar, și posibilitate de personalizare a aspectului predefinit al acestuia.
Funcționalitățile precum semnalizarea aniversărilor oaspeților, notarea dorințelor speciale, transmiterea mesajelor sau preluarea clienților de la aeroport se transpun în optimizarea experienței de ședere.
La finalul sederii poți să generezi factura sau poți să transferi suma datorată în contul clientului respectiv, pentru plată ulterioară.
Poți genera o singură factură pentru clienți cazati în camere diferite, indiferent dacă pe firmă sau pe persoane fizice.
Poți aloca mai multe camere unei singure rezervări, iar check-out-ul poate fi efectuat pentru toți clienții cazați sau doar pentru o parte din aceștia.
Poți genera facturi individuale pentru persoanele cazate în aceeași cameră, chiar dacă durata de ședere a acestora este diferită.
Poți muta clienții dintr-o cameră în alta - dacă de exemplu pe parcursul șederii apare o problemă care necesită intervenție în camera inițială.
Ai la dispoziție criterii de filtrare multiple pentru a identifica rapid orice rezervare.
Poți prelua la recepție mesaje pentru clienți. Mesajele netransmise sunt notificate în program printr-un simbol grafic specific, asociat camerei respective.
Poți trimite un email de confirmare a rezervării, direct din program.
Rapoartele de activitate îți permit să vizualizezi lista camerelor libere, lista rezervărilor în funcție de tipul de pensiune, check-in-urile sau check-out-urile din ziua respectivă, sau chiar lista clienților cazați care își serbează aniversarea pe durata șederii.
Vezi în orice moment totalul de plată prin însumarea serviciilor suplimentare accesate de client pe parcusul șederii. Dacă utilizezi soft-ul pentru restaurant VilicoRest, consumul marcat prin acesta se actualizează automat în programul hotelier. Permite transferul serviciilor între camere.
Sumarizează toate informațiile asociate șederilor, precum durata, camera și suma plătită.
Poți crea rezervări cu bilete de tratament, prin asocierea datelor specifice acestora, inclusiv cu posibilitatea asocierii unei cote TVA de 0%. Poți filtra și genera rapoarte specifice pentru cazările de acest tip.
Rezervările de grup sunt cât se poate de ușoare prin alocarea centralizată a camerelor. Distribuire camere, tarife diferențiate, mutare oaspeți dintr-o cameră în alta, factură pe firmă sau împărțire factură, servicii facturate individual sau pe firmă.
Poți aplica discount-uri procentuale față de valoarea de bază a tarifelor.
Alegi modul implicit de afișare a calendarului - săptămânal, lunar sau pe orice alt interval de timp la alegere.
Vilicotel îți permite să simplifici și să automatizezi toate operatiunile din unitatea turistică pe care o conduci. De la rezervări până la check-out, de la încasări până la contabilitate, fiecare operațiune este mai ușoară, mai rapidă și interconectată cu restul proceselor.
Prezentarea modului de lucru în program
Sesiune personalizată conform cu nevoile și cerințele tale
Clarificări și răspunsuri la orice întrebări

Directoarea noastră de vânzări Eva Mureșan te va ajuta să afli în ce măsură Vilicotel este ceea ce cauți pentru afacerea ta.
